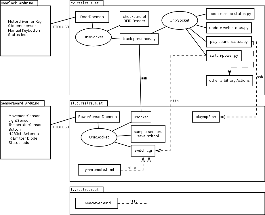
Show pagesourceDiscussionOld revisionsBacklinksBack to top Share via Share via... Twitter LinkedIn Facebook Pinterest Telegram WhatsApp Yammer Reddit TeamsRecent ChangesSend via e-MailPrintPermalink × Table of Contents Dataflow between various components Legend for Edges Legend for Nodes Dataflow with Components grouped by hostname Dataflow with Components ungrouped OLD Componentsketch, was valid until about 2012 Dataflow between various components Legend for Edges Legend for Nodes Dataflow with Components grouped by hostname (Nodes are clickable and link to source code) Dataflow with Components ungrouped (Nodes are clickable and link to source code) OLD Componentsketch, was valid until about 2012 /srv/dokuwiki/data/pages/roomauto/dataflow.txt Last modified: 2025-11-09 09:25by 127.0.0.1